Карл Сумманен, независимый эксперт     <p> Создание универсальной системы трансфертов, объединяющей функциональность всех...
Создание универсальной системы трансфертов, объединяющей функциональность всех существующих специализированных ПС и обеспечивающей все необходимые для функциональной полноты возможности, представляется сегодня вполне реальным
Как известно, Национальную платежную систему (НПС) РФ составляют платежные системы (ПС) нескольких классов, занимающие разные ниши на пространстве трансфертных сервисов: межбанковские переводы; платежные карты; системы моментальных переводов без открытия счета; электронные деньги; цифровые наличные; системы оплаты со счетов операторов сотовой связи и других небанковских операторов счета.
Все перечисленные классы ПС специализированы и работают по принципу «один режим – одна платежная система», например, системы платежных карт основаны на режиме дебетового трансферта, моментальных переводов – кредитового, и т. п.
В некоторых случаях специализированные ПС могут реализовывать отдельные дополнительные режимы, отличные от основного, но такие реализации, как правило, ограничены и не отличаются качеством сервисов. Например, вряд ли получится оплатить покупку через ПС Банка России посредством платежного требования или перевести в реальном времени деньги с карты одного банка на карту другого.
Специализированные ПС, составляющие НПС, как правило, операционно несовместимы, так как в отсутствие единых стандартов на процессы обработки трансфертов ПС развиваются независимо, и требование совместимости на этапе проектирования не ставится. Как следствие, специализированные ПС образуют слабосвязанную НПС, не удовлетворяющую требованиям Интегрированного трансфертного пространства (ИТП)2.
Например, если нет специально созданного шлюза, нельзя в реальном времени пополнить карту со счета в другом банке, сделать моментальный перевод со счета в банке со снятием наличных, пополнить счет в банке через систему моментальных переводов, перевести деньги между счетами у различных операторов счета и т. д.
Рынок частично компенсирует слабую связанность НПС за счет попарной интеграции отдельных ПС, что позволяет решать частные задачи, но не снимает проблему отсутствия ИТП, так как для этого потребовалось бы интегрировать каждую ПС с каждой, что по понятным причинам практически невозможно.
Для системного решения в национальном масштабе проблемы слабой связанности необходимы национальные стандарты на процессы обработки трансфертов и протоколы межсистемных взаимодействий, требования которых заставили бы предусматривать механизмы операционной совместимости уже на этапе проектирования, что позволило бы операционно связывать ПС путем заключения соглашений без выполнения каких-либо специальных работ по интеграции.
В числе недостатков НПС, связанных с узкой специализацией ПС, следует отметить функциональную неполноту (существование таких потребностей широкого круга пользователей, для удовлетворения которых НПС не предлагает оптимальных сервисов), неудобство для пользователей (для получения набора сервисов, эквивалентного одной универсальной ПС, пользователь должен использовать несколько специализированных ПС) и операционную неэффективность (стоимость владения одной универсальной ПС в среднем ниже, чем несколькими специализированными ПС, в совокупности обеспечивающими такую же функциональность).
Сложившаяся ситуация является закономерной, но не неизбежной. По мнению автора настоящей статьи, преобладание специализированных ПС и слабая связанность НПС объясняются не столько экономической и технологической целесообразностью, сколько особенностями процесса формирования НПС в условиях свободного рынка под доминирующим влиянием частных интересов в отсутствие целеполагания и направляющих воздействий со стороны государства и приоритета общенациональных интересов.
Учитывая, что логика обработки транзакций, клиринга, расчетов примерно одинакова для всех режимов, создание универсальной системы трансфертов, объединяющей функциональность всех существующих специализированных ПС и обеспечивающей все необходимые для функциональной полноты возможности, представляется вполне реальным. Ниже рассматривается возможный вариант архитектуры такой системы.
![]()  | 
|             |  	
 Принципы системы розничных трансфертов    
  Основная идея в основе предлагаемой универсальной системы розничных трансфертов (СРТ) – объединить «в одном флаконе» функциональность ПС различных классов в соответствии с принципом «одна платежная система – много режимов». Для этого СРТ должна обеспечить на базе одной технологической платформы и единой системы стандартов возможность выполнения трансфертов в широком спектре необходимых режимов. Дополнительное требование к СРТ – обеспечение механизмов интеграции, необходимых для создания Интегрированного трансфертного пространства. 
Для выполнения вышеперечисленного СРТ должна удовлетворять совокупности требований, в которую входят, в том числе:
• Нейтральность4 к контексту трансферта, в том числе к категории пользователей (физические лица, юридические лица, индивидуальные предприниматели), резидентности, валюте, типу оператора счета.
• Поддержка всех необходимых режимов выполнения трансфертов, в том числе в отношении времени исполнения (в реальном времени, в течение секунд, минут, часов, на следующий день и т. п.), режима инициации (инициация Спонсором, Бенефициаром, третьей стороной), момента инициации (при совершении трансферта, предварительная инициация), режима акцепта (Спонсором и/или Бенефициаром), момента акцепта (при совершении трансферта, предварительный акцепт).
• Поддержка всех необходимых режимов фондирования, в том числе возможность фондирования в любой валюте независимо от валюты трансферта, в деньгах любой формы (наличные, безналичные), деньгами различного происхождения (деньги Спонсора, заемные средства, с использованием нескольких различных источников и т. п.), в различное время (до, во время и после подтверждения трансферта Бенефициару).
• Поддержка всех необходимых режимов выплаты, в том числе возможность выплаты в любой валюте независимо от валюты трансферта, в деньгах любой формы (наличные, безналичные), любым способом (в собственность Бенефициара, кредитору Бенефициара в погашение его обязательств, на несколько различных счетов для зачисления и т. п.), в любое время (до, одновременно и после подтверждения трансферта).
![]()  | 
|             |  	
• Поддержка всех необходимых режимов продолжения5, в том числе по запросу Бенефициара и/или Спонсора.
• Поддержка возможности управления процессом обработки трансферта со стороны внешнего процесса.
• Поддержка идентификации счетов любых видов у любых операторов счета по единому унифицированному идентификатору учетной записи счета.
• Поддержка передачи между участниками трансферта нерегламентированной информации, в том числе большого объема, в рамках процесса обработки трансферта.
• Поддержка прямой (без создания шлюзов) интеграции СРТ друг с другом и сторонними ПС, поддерживающими стандарты межсистемного взаимодействия СРТ. Логическая архитектура предлагаемой системы розничных трансфертов (СРТ), удовлетворяющей вышеописанным требованиям, показана выше (см. рис. 1).
• Красные стрелки – запросы, обрабатываемые в реальном времени;
• Сиреневые стрелки – запросы, обрабатываемые в пакетном режиме;
• Синие стрелки – выплата суммы трансферта в любой форме (наличные и безналичные);
• Зеленые стрелки – перевод денег между счетами;
• Затемненные кружки – счета Лоро (корреспондентские или расчетные);
• Незаполненные кружки – счета Ностро;
![]()  | 
| Рынок частично компенсирует слабую связанность НПС за счет попарной интеграции отдельных ПС, что позволяет решать частные задачи, но не снимает проблему отсутствия ИТП | 
• Незаполненный конец стрелки – запрашивающая сторона запроса;
• Заполненный конец стрелки – запрашиваемая сторона запроса.
Пользователями сервисов СРТ являются Инициатор, Спонсор и Бенефициар, в качестве которых могут выступать субъекты любой резидентности и любых категорий.
Доступ пользователей к сервисам СРТ осуществляется через Провайдеров трансферт-услуг (ПТУ), предоставляющих услуги по переводу денег (трансферт-услуги), созданные на основе сервисов СРТ. В качестве ПТУ могут выступать любые юридические лица, имеющие право оказывать такие услуги.
Управление обработкой трансферта со стороны внешней транзакции в случаях, когда трансферт является ее частью, обеспечивается Координатором внешней транзакции.
Управление развитием и функционированием СРТ, включая разработку стандартов, определение правил работы СРТ, заключение соглашений с участниками СРТ, развитие и сопровождение ЦОТ, осуществляется Оператором СРТ.
Специализированные ПС образуют слабосвязанную НПС, не удовлетворяющую требованиям ИТП
Расчеты между участниками СРТ по обязательствам, возникающим в результате трансфертов, производятся в безналичной форме путем переводов между счетами участников в соответствующих Расчетных банках.
Центральным технологическим компонентом СРТ является Центр обработки трансфертов (ЦОТ) – программно-аппаратный комплекс, обеспечивающий управление процессом обработки трансферта и обмен сообщениями и включающий в себя следующие компоненты:
• Подсистема процессинга – обеспечивает управление процессом обработки трансферта и обмен сообщениями между участниками этого процесса.
• Подсистема управления рисками – обеспечивает контроль рисков, связанных с трансфертами, в том числе рисков невыполнения обязательств при обработке трансфертов в режиме асинхронных расчетов.
• Подсистема клиринга – в случае использования режима асинхронных расчетов обеспечивает расчет, включая неттинг, позиций по трансфертам за период времени.
• Подсистема управления расчетами – управляет переводами между счетами в расчетном банке СРТ для исполнения обязательств, возникающих при обработке трансферта.
Обработка трансферта производится путем обмена между участниками обработки трансферта юридически значимыми электронными сообщениями, заверенными в необходимых случаях электронной подписью. Процесс обработки трансферта, включая протоколы передачи сообщений и их форматы, устанавливается национальным стандартом.
Заметим, что в случаях, предусмотренных правилами СРТ и соглашениями сторон, например, при подтверждении трансферта Оператором СРТ в адрес ПТУ Бенефициара, передача электронного сообщения, заверенного электронной подписью, может создавать у отправителя финансовые обязательства перед получателем.
В общем случае процесс обработки трансферта включает в себя шесть подпроцессов – процессинг, синхронные расчеты, клиринг, асинхронные расчеты, фондирование и выплата, каждый из которых может включать несколько этапов. При этом часть подпроцессов (синхронные расчеты, клиринг, асинхронные расчеты) являются необязательными.
Строгая последовательность исполнения перечисленных подпроцессов отсутствует, некоторые подпроцессы могут быть независимыми с точки зрения времени обработки, например, фондирование может производиться в любом порядке в зависимости от условий трансферт-услуги, режима трансферта и соглашений его участников. Отсутствие жесткой связи между подпроцессами обеспечивает гибкость, необходимую для возможности реализации множества различных режимов обработки трансферта.
![]()  | 
|            |  	
Предусматривается два режима расчетов между участниками:
1. Синхронные расчеты производятся в ходе процессинга в реальном времени и используются в случаях, когда по каким-либо причинам не допускается отложенное исполнение и накопление обязательств;
2. Асинхронные расчеты производятся в отложенном режиме (по результатам клиринга) и не связаны жестко по времени с процессингом.
Отсутствие жесткой связи между процессингом и асинхронными расчетами обеспечивает независимость подтверждения трансферта от тех расчетов, которые проблематично выполнять в реальном времени, что облегчает выполнение трансфертов в реальном времени.
В ходе процессинга производится обмен запросами между участниками трансферта для получения согласия всех участников на его выполнение, проверки наличия счетов и достаточности денег, координации с внешними процессами и т. п. Процессинг можно рассматривать как переговоры между участниками путем обмена электронными сообщениями, в результате которых Бенефициар получает от своего ПТУ юридически значимое подтверждение перевода суммы трансферта.
Результатом процессинга является непрерывная «цепочка обязательств», от Спонсора до Бенефициара, каждое звено которой является обязательством предыдущего участника перевести следующему сумму трансферта.
Начальной точкой процессинга является обращение Инициатора (в качестве которого может выступать Спонсор, Бенефициар или третья сторона, например, Координатор внешней транзакции) к ПТУ с запросом на предоставление трансферт-услуги, на основании которого ПТУ направляет ЦОТ запрос на инициацию трансферта.
Для исключения превышения лимитов риска Подсистема процессинга запрашивает у Подсистемы управления рисками разрешение на трансферт, при обработке которого могут запрашиваться остатки на счетах в Расчетном банке.
Запрос продолжения обработки трансферта производится только для режимов, предусматривающих приостановку обработки и ожидания запроса Бенефициара и/или Спонсора на ее продолжение. Участник, запрашивающий продолжение обработки трансферта, может уточнять или изменять параметры трансферта, например, определять место выплаты.
Концепция СРТ – стратегическая инициатива, направленная на построение долгосрочной целевой архитектуры НПС России
Акцепт трансферта необязателен и производится только для режимов, предусматривающих получение согласия Бенефициара и/или Спонсора на трансферт.
Авторизация трансферта на стороне Бенефициара также необязательна и производится только для режимов, предусматривающих проверку технической возможности выплаты, например, наличия указанного счета выплаты.
Авторизация трансферта на стороне Спонсора производится для проверки технической и финансовой возможности фондирования, например, наличия указанного счета и достаточности средств. Вслучае получения Оператором СРТ положительного ответа на запрос на авторизацию на стороне Спонсора формируется цепочка обязательств по переводу суммы трансферта «Спонсор - ПТУ Спонсора - Оператор СРТ».
Если трансферт является подпроцессом внешней транзакции и решение о выполнении трансферта зависит от ее хода, процессинг может включать в себя также запрос к Координатору внешней транзакции для получения разрешения на завершение трансферта.
После получения положительного ответа на запрос авторизации на стороне Спонсора и (при наличии запроса) разрешения на завершение трансферта от Координатора внешней транзакции ЦОТ направляет ПТУ Бенефициара подтверждение трансферта, которое тот передает Бенефициару. В результате с учетом ранее возникшей цепочки обязательств от Спонсора до Оператора СРТ формируется цепочка обязательств по переводу суммы трансферта «Спонсор - ПТУ Спонсора - Оператор СРТ - ПТУ Бенефициара - Бенефициар».
Если режим обработки трансферта предполагает асинхронные расчеты, то по мере накопления обязательств производится клиринг – расчет итоговых обязательств участников трансфертов по накопленным обязательствам, возникающим в случаях, когда используется режим асинхронных расчетов, включая взаимозачет (неттинг) встречных обязательств.
![]()  | 
|            |  	
На основании результатов клиринга производятся расчеты между участниками трансферта по накопленным обязательствам.
Для погашения обязательств, возникших в результате трансферта, Спонсор фондирует трансферт – передает обслуживающему его ПТУ некоторую ценность, как правило, деньги.
Фондирование может производиться в различных режимах (списанием суммы трансферта со счета Спонсора, внесением наличных в кассу (валюта может не совпадать с валютой трансферта), передачей средств, полученных Спонсором в виде ссуды, и т. д.) и в любой точке процесса обработки трансферта. Порядок и время фондирования определяются условиями трансферт-услуги и/или соглашениями между Спонсором и ПТУ.
ПТУ Бенефициара производит выплату, передавая Бенефициару некоторую ценность (как правило, деньги) для погашения обязательств, возникших в результате трансферта.
Выплата может производиться в различных режимах (списанием суммы трансферта со счета ПТУ Бенефициара, выдачей наличных из кассы – валюта может не совпадать с валютой трансферта, погашением задолженности Бенефициара перед ПТУ) и в различное время по отношению к моменту завершения подпроцесса процессинга.
 Создание трансфертной сети    
  Стандартизация процесса обработки трансферта и разделение процессинга и расчетов обеспечивают операционную совместимость СРТ и возможность их интеграции друг с другом напрямую, без создания дополнительных шлюзов. 
На представленной ниже схеме интеграции (см. рис. 2) ЦОТ СРТ 1, через который производится инициация трансферта, играет роль «ведущего», обеспечивая управление процессом обработки трансферта. В свою очередь ЦОТ СРТ 2 является «ведомым» и обеспечивает маршрутизацию и передачу запросов на Бенефициара и Оператора счета Бенефициара.
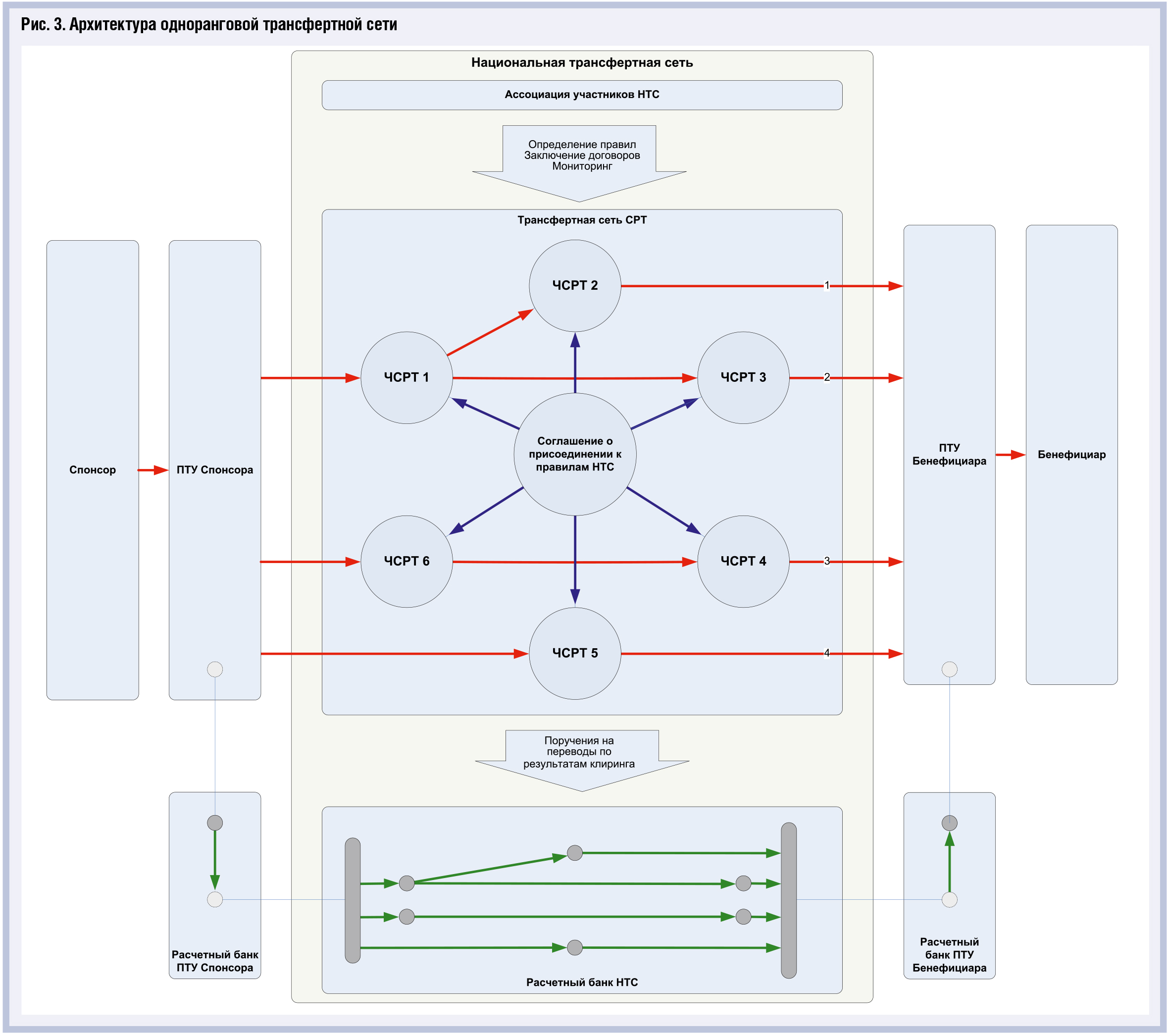
Благодаря «попарной интегрируемости» множество частных СРТ (ЧСРТ), действующих в рамках НПС, может быть объединено в одноранговую трансфертную сеть (рис. 3), в которой любой пользователь СРТ может сделать трансферт любому другому пользователю.
Все узлы трансфертной сети эквивалентны и равноправны. Технически сообщения могут передаваться между двумя любыми узлами. Каждая ЧСРТ в сети выступает в двух ролях – обслуживает подключенных к нему ПТУ и действует как транспортный узел, обеспечивая передачу сообщений в процессе обработки трансферта.
Кроме этого, каждая ЧСРТ независимо производит клиринг, включая расчет обязательств и требований по отношению к другим ЧСРТ, с которыми производился обмен сообщениями, и передает в расчетные банки платежные инструкции.
Оптимальный маршрут прохождения сообщений выбирается ПТУ Спонсора при инициации процесса обработки трансферта, исходя из критериев максимальной надежности и минимального времени доставки сообщений. При выборе могут учитываться такие факторы, как доступность и загруженность ЦОТ ЧСРТ, число промежуточных ЦОТ, размер накопленных обязательств между ЧСРТ, остатки на счетах ЧСРТ в расчетном банке и т. п. Выбранный маршрут далее используется для обмена сообщениями в течение всего процесса обработки трансферта.
![]()  | 
|            |  	
Расчеты между расчетными банками ЧСРТ производятся через расчетный банк трансфертной сети, в роли которого может выступать, например, Центральный банк.
Предложенная в настоящей статье модель допускает расширение путем подключения к трансфертной сети частных платежных систем (ЧПС), отличных от СРТ. ЧПС может быть подключена к одной или нескольким ЧСРТ, входящим в трансфертную сеть, в качестве Провайдера трансферт-услуг при условии поддержки ЧПС соответствующих стандартов.
Подключение ЧПС делает возможными трансферты между пользователями, обслуживающимися в различных ЧПС, что означает создание интегрированного трансфертного пространства в национальном масштабе. При этом трансфертная сеть СРТ выступает в качестве «интеграционного хаба», объединяющего ЧПС.
Заметим также, что в описанной модели трансфертной сети нет явной ссылки на страну ЧСРТ или ЧПС. Это позволяет включать в трансфертную сеть зарубежные ПС и создавать на базе описанной модели международные системы розничных трансфертов.
 CUI bono    
  Как оптимально организовать работы по созданию СРТ? 
Концепция СРТ является стратегической инициативой, направленной на построение долгосрочной целевой архитектуры национальной платежной системы России.
Разработка технологии СРТ требует значительного объема работ по стандартизации на национальном уровне и, возможно, внесения изменений в федеральное законодательство и ведомственные нормативно-правовые акты, регулирующие процессы совершения платежей и переводов.
Учитывая, что трансферты широко используются в различных отраслях самыми разными категориями субъектов, разработка технологии СРТ, стандартов и внесение изменений в законодательство должны производиться с привлечением множества заинтересованных сторон, некоторые из которых могут иметь разнонаправленные интересы.
Все это показывает, что разработка технологии СРТ не может рассматриваться как коммерческий проект, окупаемый в кратко- или среднесрочной перспективе, поэтому такая инициатива вряд ли под силу отдельному бизнесу. Подобная задача разрешима только на уровне государства, которое способно обеспечить координацию множества участников рынка, баланс частных и общенациональных интересов и, что не менее важно, финансирование работ.
С учетом сложности и новизны задачи работы целесообразно организовать поэтапно. В ходе первого этапа должна быть разработана и принята детальная концепция СРТ, описывающая принципы СРТ и все основные процессы. На этом этапе необходимо максимально широкое привлечение к обсуждению представителей заинтересованных сторон, обсуждение в существующих отраслевых ассоциациях и объединениях. Для повышения качества проработки желательно привлечение экспертов в соответствующих предметных областях на платной основе.
![]()  | 
|            |  	
На втором этапе должны быть выполнены проектирование и разработка технических спецификаций базовой технологической платформы СРТ. Для выполнения этих работ необходимо привлечение на конкурсной основе компании, обладающей компетентными ресурсами и опытом реализации подобных систем. Также необходимо создание рабочей группы из представителей заинтересованных сторон и независимых экспертов (на платной основе) для критического компетентного анализа и согласования предлагаемых решений, включая контроль соответствия принятой концепции.
На третьем этапе может быть выполнена разработка базовой технологической платформы в соответствии с утвержденными спецификациями. Работы данного этапа также должны выполняться отобранной в результате конкурсной процедуры компанией, обладающей компетентными ресурсами и опытом реализации подобных систем.
Как вариант, разработанная и протестированная базовая технологическая платформа может быть предоставлена (на платной основе или бесплатно в виде открытого кода) российским технологическим компаниям для разработки на ее основе коммерческих промышленных решений.
    
            
            
                    
                    
                    
                    
                    
                    
                
              





